The Clean Way to Access AWS, Azure, and GCP From Kubernetes (No Secrets, No Rotations)

Introduction

In modern cloud-native architectures, it’s increasingly common to run workloads in one cloud provider while needing to access resources in another. Whether you’re running a multi-cloud strategy, migrating between providers, or building a distributed system, your Kubernetes pods need secure, passwordless authentication across AWS, Azure, and GCP.

This guide demonstrates how to implement cross-cloud authentication using industry best practices:

  • AWS IRSA (IAM Roles for Service Accounts)
  • Azure Workload Identity
  • GCP Workload Identity Federation

We’ll cover three real-world scenarios:

  1. Pods running in EKS authenticating to AWS, Azure, and GCP

  2. Pods running in AKS authenticating to AWS, Azure, and GCP

  3. Pods running in GKE authenticating to AWS, Azure, and GCP

Important Note: These scenarios rely on Kubernetes Bound Service Account Tokens (available in Kubernetes 1.24+). Legacy auto-mounted tokens will not work for federation.


Table of Contents


[Prerequisites]()

Before experimenting with the samples for cross-cloud authentication in this blog post, you’ll need:

Required Tools

  • kubectl (v1.24+)
  • aws CLI (v2.x) and eksctl
  • az CLI (v2.50+)
  • gcloud CLI (latest)
  • jq (for JSON processing)

Cloud Accounts

  • AWS account with appropriate IAM permissions
  • Azure subscription with Owner or User Access Administrator role
  • GCP project with Owner or IAM Admin role

Cluster Setup

This section provides commands to create Kubernetes clusters on each cloud provider with OIDC/Workload Identity enabled. If you already have clusters, skip to the scenario sections.

# EKS Cluster (~15-20 minutes)
export AWS_PROFILE=<your aws profile where you want to create the cluster>
eksctl create cluster 
  --name my-eks-cluster 
  --region us-east-1 
  --nodegroup-name standard-workers 
  --node-type t3.medium 
  --nodes 2 
  --with-oidc 
  --managed

# AKS Cluster (~5-10 minutes)
# azure login and select the subscription where you want to work
az login
az group create --name my-aks-rg --location eastus2

az aks create 
  --resource-group my-aks-rg 
  --name my-aks-cluster 
  --node-count 2 
  --node-vm-size Standard_D2s_v3 
  --enable-managed-identity 
  --enable-oidc-issuer 
  --enable-workload-identity 
  --network-plugin azure 
  --generate-ssh-keys

az aks get-credentials --resource-group my-aks-rg --name my-aks-cluster --file my-aks-cluster.yaml

# GKE Cluster (~5-8 minutes)
gcloud auth login
gcloud config set project YOUR_PROJECT_ID

gcloud services enable container.googleapis.com

gcloud container clusters create my-gke-cluster 
  --region=us-central1 
  --num-nodes=1 
  --enable-ip-alias 
  --workload-pool=YOUR_PROJECT_ID.svc.id.goog 
  --release-channel=regular

KUBECONFIG=my-gke-cluster.yaml gcloud container clusters get-credentials my-gke-cluster --region=us-central1

# Verify clusters, make sure your context is set to the newly created clusters
kubectl get nodes

Cluster Cleanup

# Delete EKS
eksctl delete cluster --name my-eks-cluster --region us-east-1

# Delete AKS
az group delete --name my-aks-rg --yes --no-wait

# Delete GKE
gcloud container clusters delete my-gke-cluster --region us-central1 --quiet

Why Use Workload Identity Instead of Static Credentials?

Traditional approaches using static credentials (API keys, service account keys, access tokens) have significant drawbacks:

  • Security risks: Credentials can be leaked, stolen, or compromised
  • Rotation complexity: Manual credential rotation is error-prone
  • Audit challenges: Difficult to track which workload used which credentials
  • Compliance issues: Violates principle of least privilege

Workload identity federation solves these problems by:

No static credentials: Tokens are automatically generated and short-lived

Automatic rotation: No manual intervention required

Fine-grained access control: Each pod gets only the permissions it needs

Better auditability: Cloud provider logs show which Kubernetes service account made the request

Standards-based: Uses OpenID Connect (OIDC) for trust establishment

How Workload Identity Federation Works

All three cloud providers use a similar pattern based on OIDC trust:

The flow:

  1. Pod requests a service account token from Kubernetes
  2. Kubernetes issues a signed JWT with claims (namespace, service account, audience)
  3. Pod exchanges this JWT with the cloud provider’s IAM service
  4. Cloud provider validates the JWT against the OIDC provider
  5. Cloud provider returns temporary credentials/tokens
  6. Pod uses these credentials to access cloud resources

Understanding Token Flow Differences

While all three providers use OIDC federation, their implementation details differ:

| Cloud Provider | Validates OIDC Directly? | Uses STS/Token Service? | Mechanism |
|—-|—-|—-|—-|
| AWS | Yes (STS validates OIDC) | Yes (AWS STS) | AssumeRoleWithWebIdentity |
| Azure | Yes (Entra ID validates OIDC) | Yes (Azure AD token endpoint) | Federated credential match → access token |
| GCP | Yes (STS validates via WI Pool) | Yes (GCP STS) | External account → STS → SA impersonation |

Key Differences:

  • AWS: Direct OIDC validation via STS, returns temporary AWS credentials (AccessKeyId, SecretAccessKey, SessionToken)

  • Azure: Entra ID validates OIDC token against federated credential configuration, returns Azure AD access token (OAuth 2.0 bearer token)

  • GCP: Two-step process – STS validates via Workload Identity Pool, then impersonates service account to get access token

Understanding Token Audience in Cross-Cloud Authentication

When authenticating from one cloud provider to other cloud providers, you must configure the token audience claim correctly. Each cloud provider has specific requirements:

Token Audience Best Practices

| Source Cluster | Target Cloud | Recommended Audience | Why |
|—-|—-|—-|—-|
| AKS | Azure (native) | Automatic via webhook | Native integration handles this |
| AKS | AWS | sts.amazonaws.com | AWS best practice for STS |
| AKS | GCP | WIF Pool-specific or custom | GCP validates via WIF configuration |
| EKS | AWS (native) | Automatic | Native IRSA integration |
| EKS | Azure | api://AzureADTokenExchange | Azure federated credential requirement |
| EKS | GCP | WIF Pool-specific | GCP standard |
| GKE | GCP (native) | Automatic | Native Workload Identity |
| GKE | AWS | sts.amazonaws.com | AWS best practice |
| GKE | Azure | api://AzureADTokenExchange | Azure requirement |

Approach 1: Dedicated Tokens per Cloud (Recommended for Production)

Use separate projected service account tokens with cloud-specific audiences:

Advantages:

  • ✅ Follows each cloud provider’s best practices
  • ✅ Clearer audit trails (audience claim shows target cloud)
  • ✅ Better security posture (principle of least privilege)
  • ✅ Easier troubleshooting (explicit token-to-cloud mapping)
  • ✅ No confusion about which cloud a token is for

Implementation:

volumes:
  - name: aws-token
    projected:
      sources:
        - serviceAccountToken:
            path: aws-token
            audience: sts.amazonaws.com
  - name: azure-token
    projected:
      sources:
        - serviceAccountToken:
            path: azure-token
            audience: api://AzureADTokenExchange
  - name: gcp-token
    projected:
      sources:
        - serviceAccountToken:
            path: gcp-token
            audience: //iam.googleapis.com/projects/PROJECT_NUMBER/...

Approach 2: Shared Token (Acceptable for Testing/Demos)

Reuse a single token with one audience for multiple clouds:

Use Case: Simplifying demos or when managing multiple projected tokens is impractical

Limitations:

  • ⚠️ Violates AWS best practices when using Azure audience
  • ⚠️ Less clear in audit logs
  • ⚠️ Potential security concerns in highly regulated environments
  • ⚠️ May not work in all scenarios (some clouds reject non-standard audiences)

This guide uses Approach 1 (dedicated tokens) for all cross-cloud scenarios to demonstrate production-ready patterns.


Scenario 1: Pods Running in EKS

Note: After completing this scenario, make sure to clean up the resources using the cleanup steps at the end of this section before proceeding to the next scenario to avoid resource conflicts and unnecessary costs.

Architecture Overview

1.1 Authenticating to AWS (Native IRSA)

Setup Steps:

# 1. Create IAM OIDC provider (if not exists), in our case eks cluster was created with OIDC provider; hence no need

# 2. Get OIDC provider URL
OIDC_PROVIDER=$(aws eks describe-cluster 
  --name my-eks-cluster --region us-east-1 
  --query "cluster.identity.oidc.issuer" 
  --output text | sed -e "s/^https:////")

# 3. Create IAM role trust policy
YOUR_ACCOUNT_ID=$(aws sts get-caller-identity --query Account --output text)
cat > trust-policy.json <<EOF
{
  "Version": "2012-10-17",
  "Statement": [
    {
      "Effect": "Allow",
      "Principal": {
        "Federated": "arn:aws:iam::${YOUR_ACCOUNT_ID}:oidc-provider/${OIDC_PROVIDER}"
      },
      "Action": "sts:AssumeRoleWithWebIdentity",
      "Condition": {
        "StringEquals": {
          "${OIDC_PROVIDER}:sub": "system:serviceaccount:default:eks-cross-cloud-sa",
          "${OIDC_PROVIDER}:aud": "sts.amazonaws.com"
        }
      }
    }
  ]
}
EOF

# 4. Create IAM role
aws iam create-role 
  --role-name eks-cross-cloud-role 
  --assume-role-policy-document file://trust-policy.json

# 5. Attach permissions policy
aws iam attach-role-policy 
  --role-name eks-cross-cloud-role 
  --policy-arn arn:aws:iam::aws:policy/AmazonS3ReadOnlyAccess

Kubernetes Manifest:

Submit the manifest below to validate the Scenario 1.1, if authentication is working you will see success logs as shown below –

# scenario1-1-eks-to-aws.yaml
apiVersion: v1
kind: ServiceAccount
metadata:
  name: eks-cross-cloud-sa
  namespace: default
  annotations:
    eks.amazonaws.com/role-arn: arn:aws:iam::YOUR_AWS_ACCOUNT_ID:role/eks-cross-cloud-role
---
apiVersion: v1
kind: Pod
metadata:
  name: eks-aws-test
  namespace: default
spec:
  serviceAccountName: eks-cross-cloud-sa
  restartPolicy: Never
  containers:
  - name: aws-test
    image: python:3.11-slim
    command:
      - sh
      - -c
      - |
        pip install --no-cache-dir boto3 && 
        python /app/test_aws_from_eks.py
    env:
      - name: AWS_REGION
        value: us-east-1
    volumeMounts:
      - name: app-code
        mountPath: /app
  volumes:
    - name: app-code
      configMap:
        name: aws-test-code
---
apiVersion: v1
kind: ConfigMap
metadata:
  name: aws-test-code
  namespace: default
data:
  test_aws_from_eks.py: |
    # Code will be provided below

Test Code (Python):

# test_aws_from_eks.py
import boto3
import sys

def test_aws_access():
    """Test AWS S3 access using IRSA"""
    try:
        # SDK automatically uses IRSA credentials
        s3_client = boto3.client('s3')

        # List buckets to verify access
        response = s3_client.list_buckets()

        print("AWS Authentication successful!")
        print(f"Found {len(response['Buckets'])} S3 buckets:")
        for bucket in response['Buckets'][:5]:
            print(f"  - {bucket['Name']}")

        # Get caller identity
        sts_client = boto3.client('sts')
        identity = sts_client.get_caller_identity()
        print(f"nAuthenticated as: {identity['Arn']}")

        return True
    except Exception as e:
        print(f"AWS Authentication failed: {str(e)}")
        return False

if __name__ == "__main__":
    success = test_aws_access()
    sys.exit(0 if success else 1)

Success Logs

If you see logs like below for the pods kubectl logs -f -n default eks-aws-test, it means the EKS to AWS Authentication worked.

AWS Authentication successful!
Found <number of buckets> S3 buckets:
  - bucket-1
  - bucket-2
  - ...

Authenticated as: arn:aws:sts::YOUR_AWS_ACCOUNT_ID:assumed-role/eks-cross-cloud-role/botocore-session-<some random number>

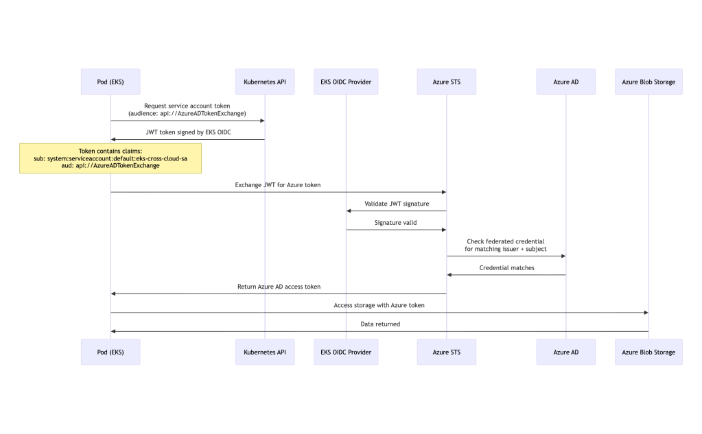
1.2 Authenticating to Azure from EKS

Cross-Cloud Authentication Flow:

Note: We use api://AzureADTokenExchange as audience to reuse the projected token across Azure and AWS. In production dedicated to Azure only, this is the standard audience for Azure Workload Identity.

Setup Steps:

# Make sure you have done  `az login` and set the subscription you want to work in before proceeding with next steps

# 1. Get EKS OIDC issuer URL
OIDC_ISSUER=$(aws eks describe-cluster 
  --name my-eks-cluster --region us-east-1 
  --query "cluster.identity.oidc.issuer" 
  --output text)

# 2. Create Azure AD application
az ad app create 
  --display-name eks-to-azure-app

APP_ID=$(az ad app list 
  --display-name eks-to-azure-app 
  --query "[0].appId" -o tsv)

# 3. Create service principal
az ad sp create --id $APP_ID

OBJECT_ID=$(az ad sp show 
  --id $APP_ID 
  --query id -o tsv)

# 4. Create federated credential
cat > federated-credential.json <<EOF
{
  "name": "eks-federated-identity",
  "issuer": "${OIDC_ISSUER}",
  "subject": "system:serviceaccount:default:eks-cross-cloud-sa",
  "audiences": [
    "api://AzureADTokenExchange"
  ]
}
EOF

az ad app federated-credential create 
  --id $APP_ID 
  --parameters federated-credential.json

# 5. Assign Azure role (using resource-specific scope for security)
SUBSCRIPTION_ID=$(az account show --query id -o tsv)

# First create the storage account, then get its resource ID
az group create 
  --name eks-cross-cloud 
  --location eastus --subscription $SUBSCRIPTION_ID

az storage account create 
  --name ekscrosscloud 
  --resource-group eks-cross-cloud 
  --location eastus 
  --sku Standard_LRS 
  --kind StorageV2 --subscription $SUBSCRIPTION_ID

# Get storage account resource ID for proper scoping
STORAGE_ID=$(az storage account show 
  --name ekscrosscloud 
  --resource-group eks-cross-cloud 
  --query id 
  --output tsv)

az role assignment create 
  --assignee $APP_ID 
  --role "Storage Blob Data Reader" 
  --scope $STORAGE_ID

# 6. Create test container
az storage container create 
  --name test-container 
  --account-name ekscrosscloud --subscription $SUBSCRIPTION_ID 
  --auth-mode login

# find the tenant ID, you will need for yaml manifests below
TENANT_ID=$(az account show --query tenantId -o tsv)

Kubernetes Manifest:

Submit the manifest below to validate the Scenario 1.2, if authentication is working you will see success logs as shown below –

# scenario1-2-eks-to-azure.yaml
apiVersion: v1
kind: Pod
metadata:
  name: eks-azure-test
  namespace: default
spec:
  # eks-cross-cloud-sa SA is created in Scenario 1.1 above
  serviceAccountName: eks-cross-cloud-sa
  containers:
    - name: azure-test
      image: python:3.11-slim
      command:
        - sh
        - -c
        - |
          pip install --no-cache-dir azure-identity azure-storage-blob && 
          python /app/test_azure_from_eks.py
      env:
        - name: AZURE_CLIENT_ID
          # replace YOUR_APP_ID with actual value for the app you created above
          value: "YOUR_APP_ID"
        - name: AZURE_TENANT_ID
          # replace YOUR_TENANT_ID with actual value, you can find using `az account show --query tenantId --output tsv`
          value: "YOUR_TENANT_ID"
        - name: AZURE_FEDERATED_TOKEN_FILE
          value: /var/run/secrets/azure/tokens/azure-identity-token
      volumeMounts:
        - name: app-code
          mountPath: /app
        - name: azure-token
          mountPath: /var/run/secrets/azure/tokens
          readOnly: true
  volumes:
    - name: app-code
      configMap:
        name: azure-test-code
    - name: azure-token
      projected:
        sources:
          - serviceAccountToken:
              path: azure-identity-token
              expirationSeconds: 3600
              audience: api://AzureADTokenExchange
---
apiVersion: v1
kind: ConfigMap
metadata:
  name: azure-test-code
  namespace: default
data:
  test_azure_from_eks.py: |
    # Code will be provided below

Test Code (Python):

# test_azure_from_eks.py
import os
from azure.identity import WorkloadIdentityCredential
from azure.storage.blob import BlobServiceClient
import sys

def test_azure_access():
    try:
        client_id = os.environ.get('AZURE_CLIENT_ID')
        tenant_id = os.environ.get('AZURE_TENANT_ID')
        token_file = os.environ.get('AZURE_FEDERATED_TOKEN_FILE')

        if not all([client_id, tenant_id, token_file]):
            raise ValueError("Missing required environment variables")

        credential = WorkloadIdentityCredential(
            tenant_id=tenant_id,
            client_id=client_id,
            token_file_path=token_file
        )

        # if you created your storage account with different name replace ekscrosscloud with your name
        storage_account_url = "https://ekscrosscloud.blob.core.windows.net"

        blob_service_client = BlobServiceClient(
            account_url=storage_account_url,
            credential=credential
        )

        containers = list(blob_service_client.list_containers(results_per_page=5))

        print("✅ Azure Authentication successful!")
        print(f"Found {len(containers)} containers:")
        for container in containers:
            print(f"  - {container.name}")

        return True

    except Exception as e:
        print(f"❌ Azure Authentication failed: {str(e)}")
        import traceback
        traceback.print_exc()
        return False

if __name__ == "__main__":
    success = test_azure_access()
    sys.exit(0 if success else 1)

Success logs:

If you see logs like below for the pods kubectl logs -f -n default eks-azure-test, it means the EKS to Azure Authentication worked.

✅ Azure Authentication successful!
Found 1 containers:
  - test-container

1.3 Authenticating to GCP from EKS

Setup Steps:

# 1. Get EKS OIDC issuer
OIDC_ISSUER=$(aws eks describe-cluster 
  --name my-eks-cluster --region us-east-1 
  --query "cluster.identity.oidc.issuer" 
  --output text)

# 2. Create Workload Identity Pool
gcloud auth login
gcloud config set project YOUR_PROJECT_ID
gcloud iam workload-identity-pools create eks-pool 
  --location=global 
  --display-name="EKS Pool"

# 3. Create Workload Identity Provider
PROJECT_ID=$(gcloud config get-value project)
PROJECT_NUMBER=$(gcloud projects describe ${PROJECT_ID} 
  --format="value(projectNumber)")
gcloud iam workload-identity-pools providers create-oidc eks-provider 
  --location=global 
  --workload-identity-pool=eks-pool 
  --issuer-uri="${OIDC_ISSUER}" 
  --allowed-audiences="//iam.googleapis.com/projects/${PROJECT_NUMBER}/locations/global/workloadIdentityPools/eks-pool/providers/eks-provider" 
  --attribute-mapping="google.subject=assertion.sub,attribute.namespace=assertion['kubernetes.io']['namespace'],attribute.service_account=assertion['kubernetes.io']['serviceaccount']['name']" 
  --attribute-condition="assertion.sub.startsWith('system:serviceaccount:default:eks-cross-cloud-sa')"

# 4. Create GCP Service Account
gcloud iam service-accounts create eks-gcp-sa 
  --display-name="EKS to GCP Service Account"

GSA_EMAIL="eks-gcp-sa@${PROJECT_ID}.iam.gserviceaccount.com"

# 5. Create bucket and Grant GCS permissions
gcloud storage buckets create gs://eks-cross-cloud 
  --project=${PROJECT_ID} 
  --location=us-central1 
  --uniform-bucket-level-access

gsutil iam ch serviceAccount:${GSA_EMAIL}:objectViewer gs://eks-cross-cloud

# list buckets in the project:
gcloud projects add-iam-policy-binding ${PROJECT_ID} 
  --member="serviceAccount:${GSA_EMAIL}" 
  --role="roles/storage.admin"

# 6. Allow Kubernetes SA to impersonate GCP SA
gcloud iam service-accounts add-iam-policy-binding ${GSA_EMAIL} 
  --role=roles/iam.workloadIdentityUser 
  --member="principalSet://iam.googleapis.com/projects/${PROJECT_NUMBER}/locations/global/workloadIdentityPools/eks-pool/attribute.service_account/eks-cross-cloud-sa"

Kubernetes Manifest:

Submit the manifest below to validate the Scenario 1.2, if authentication is working you will see success logs as shown below –

# scenario1-3-eks-to-gcp.yaml
apiVersion: v1
kind: Pod
metadata:
  name: eks-gcp-test
  namespace: default
spec:
  # eks-cross-cloud-sa SA is created in Scenario 1.1 above
  serviceAccountName: eks-cross-cloud-sa
  restartPolicy: Never
  containers:
  - name: gcp-test
    image: python:3.11-slim
    command:
      - sh
      - -c
      - |
        pip install --no-cache-dir google-auth google-cloud-storage && 
        python /app/test_gcp_from_eks.py
    env:
    - name: GOOGLE_APPLICATION_CREDENTIALS
      value: /var/run/secrets/workload-identity/config.json
    - name: GCP_PROJECT_ID
      # replace YOUR_PROJECT_ID with actual value
      value: "YOUR_PROJECT_ID"
    volumeMounts:
    - name: workload-identity-config
      mountPath: /var/run/secrets/workload-identity
      readOnly: true
    - name: ksa-token
      mountPath: /var/run/secrets/tokens
      readOnly: true
    - name: app-code
      mountPath: /app
      readOnly: true
  volumes:
  - name: workload-identity-config
    configMap:
      name: gcp-workload-identity-config
  - name: app-code
    configMap:
      name: gcp-test-code
  - name: ksa-token
    projected:
      sources:
      - serviceAccountToken:
          path: eks-token
          expirationSeconds: 3600
          # replace PROJECT_NUMBER with actual value
          audience: "//iam.googleapis.com/projects/PROJECT_NUMBER/locations/global/workloadIdentityPools/eks-pool/providers/eks-provider"
---
apiVersion: v1
kind: ConfigMap
metadata:
  name: gcp-workload-identity-config
  namespace: default
data:
  # replace YOUR_PROJECT_ID and PROJECT_NUMBER with actual values
  config.json: |
    {
      "type": "external_account",
      "audience": "//iam.googleapis.com/projects/PROJECT_NUMBER/locations/global/workloadIdentityPools/eks-pool/providers/eks-provider",
      "subject_token_type": "urn:ietf:params:oauth:token-type:jwt",
      "token_url": "https://sts.googleapis.com/v1/token",
      "service_account_impersonation_url": "https://iamcredentials.googleapis.com/v1/projects/-/serviceAccounts/eks-gcp-sa@YOUR_PROJECT_ID.iam.gserviceaccount.com:generateAccessToken",
      "credential_source": {
        "file": "/var/run/secrets/tokens/eks-token"
      }
    }
---
apiVersion: v1
kind: ConfigMap
metadata:
  name: gcp-test-code
  namespace: default
data:
  test_gcp_from_eks.py: |
    # Code will be provided below

Test Code (Python):

# test_gcp_from_eks.py
import os
from google.auth import default
from google.cloud import storage
import sys

def test_gcp_access():
    try:
        credentials, project = default()

        storage_client = storage.Client(
            credentials=credentials,
            project=os.environ.get('GCP_PROJECT_ID')
        )

        buckets = list(storage_client.list_buckets(max_results=5))

        print("GCP Authentication successful!")
        print(f"Found {len(buckets)} GCS buckets:")
        for bucket in buckets:
            print(f"  - {bucket.name}")

        print(f"nAuthenticated with project: {project}")
        return True

    except Exception as e:
        print(f"GCP Authentication failed: {str(e)}")
        import traceback
        traceback.print_exc()
        return False

if __name__ == "__main__":
    success = test_gcp_access()
    sys.exit(0 if success else 1)

Success logs:

If you see logs like below for the pods kubectl logs -f -n default eks-gcp-test, it means the EKS to GCP Authentication worked.

GCP Authentication successful!
Found <number> GCS buckets:
  - bucket-1
  - bucket-2
  - ...

Authenticated with project: None

Important Note: project: None in the output is expected when using external account credentials. The active project is determined by the client configuration, not the credential itself.


Scenario 1 Cleanup

After testing Scenario 1 (EKS cross-cloud authentication), clean up the resources:

# ============================================
# AWS Resources Cleanup
# ============================================

# Delete IAM role policy attachments
aws iam detach-role-policy 
  --role-name eks-cross-cloud-role 
  --policy-arn arn:aws:iam::aws:policy/AmazonS3ReadOnlyAccess

# Delete IAM role
aws iam delete-role --role-name eks-cross-cloud-role

# Note: OIDC provider will be deleted when EKS cluster is deleted

# ============================================
# Azure Resources Cleanup
# ============================================

# Get App ID
APP_ID=$(az ad app list 
  --display-name eks-to-azure-app 
  --query "[0].appId" -o tsv)

# Delete role assignments
SUBSCRIPTION_ID=$(az account show --query id -o tsv)
az role assignment delete 
  --assignee $APP_ID 
  --scope "/subscriptions/$SUBSCRIPTION_ID"

# Delete federated credentials
az ad app federated-credential delete 
  --id $APP_ID 
  --federated-credential-id eks-federated-identity

# Delete service principal
az ad sp delete --id $APP_ID

# Delete app registration
az ad app delete --id $APP_ID

# Delete the resource group
az group delete --name eks-cross-cloud --subscription $SUBSCRIPTION_ID --yes --no-wait

# ============================================
# GCP Resources Cleanup
# ============================================

PROJECT_ID=$(gcloud config get-value project)
PROJECT_NUMBER=$(gcloud projects describe $PROJECT_ID --format="value(projectNumber)")
GSA_EMAIL="eks-gcp-sa@${PROJECT_ID}.iam.gserviceaccount.com"

# Remove IAM policy binding
gcloud iam service-accounts remove-iam-policy-binding ${GSA_EMAIL} 
  --role=roles/iam.workloadIdentityUser 
  --member="principalSet://iam.googleapis.com/projects/${PROJECT_NUMBER}/locations/global/workloadIdentityPools/eks-pool/attribute.service_account/eks-cross-cloud-sa" 
  --quiet

# Delete bucket
gcloud storage buckets delete gs://eks-cross-cloud

# Remove GCS bucket permissions (if you granted any)
gsutil iam ch -d serviceAccount:${GSA_EMAIL}:objectViewer gs://eks-cross-cloud
gcloud projects remove-iam-policy-binding ${PROJECT_ID} 
  --member="serviceAccount:${GSA_EMAIL}" 
  --role="roles/storage.admin"

# Delete GCP service account
gcloud iam service-accounts delete ${GSA_EMAIL} --quiet

# Delete workload identity provider
gcloud iam workload-identity-pools providers delete eks-provider 
  --location=global 
  --workload-identity-pool=eks-pool 
  --quiet

# Delete workload identity pool
gcloud iam workload-identity-pools delete eks-pool 
  --location=global 
  --quiet

# ============================================
# Kubernetes Resources Cleanup
# ============================================

# Delete test pods
kubectl delete pod eks-aws-test --force --ignore-not-found
kubectl delete pod eks-azure-test --force --ignore-not-found
kubectl delete pod eks-gcp-test --force --ignore-not-found

# Delete ConfigMaps
kubectl delete configmap aws-test-code --ignore-not-found
kubectl delete configmap azure-test-code --ignore-not-found
kubectl delete configmap gcp-workload-identity-config --ignore-not-found
kubectl delete configmap gcp-test-code --ignore-not-found

# Delete service account
kubectl delete serviceaccount eks-cross-cloud-sa --ignore-not-found

Scenario 2: Pods Running in AKS

Note: After completing this scenario, make sure to clean up the resources using the cleanup steps at the end of this section before proceeding to the next scenario to avoid resource conflicts and unnecessary costs.

Architecture Overview

2.1 Authenticating to Azure (Native Workload Identity)

Setup Steps:

# 1. Enable OIDC issuer on AKS cluster
az aks update 
  --resource-group my-aks-rg 
  --name my-aks-cluster 
  --enable-oidc-issuer 
  --enable-workload-identity

# 2. Get OIDC issuer URL
OIDC_ISSUER=$(az aks show 
  --resource-group my-aks-rg 
  --name my-aks-cluster 
  --query "oidcIssuerProfile.issuerUrl" -o tsv)

# 3. Create managed identity
az identity create 
  --name aks-cross-cloud-identity 
  --resource-group my-aks-rg

CLIENT_ID=$(az identity show 
  --name aks-cross-cloud-identity 
  --resource-group my-aks-rg 
  --query clientId -o tsv)

# 4. Create federated credential
az identity federated-credential create 
  --name aks-federated-credential 
  --identity-name aks-cross-cloud-identity 
  --resource-group my-aks-rg 
  --issuer "${OIDC_ISSUER}" 
  --subject system:serviceaccount:default:aks-cross-cloud-sa

# 5. Assign permissions (e.g., Storage Blob Data Reader)
SUBSCRIPTION_ID=$(az account show --query id -o tsv)

az role assignment create 
  --assignee $CLIENT_ID 
  --role "Storage Blob Data Reader" 
  --scope "/subscriptions/$SUBSCRIPTION_ID"

# 6. Create Storage Account
az storage account create 
  --name akscrosscloud 
  --resource-group my-aks-rg 
  --location eastus2 
  --sku Standard_LRS 
  --kind StorageV2 
  --min-tls-version TLS1_2

# 7. Create Blob Container
az storage container create 
  --name test-container 
  --account-name akscrosscloud 
  --auth-mode login

# 8. Get Storage Account Resource ID (for proper RBAC scope)
STORAGE_ID=$(az storage account show 
  --name akscrosscloud 
  --resource-group my-aks-rg 
  --query id -o tsv)

Kubernetes Manifest:

Submit the manifest below to validate the Scenario 2.1, if authentication is working you will see success logs as shown below –

apiVersion: v1
kind: ServiceAccount
metadata:
  name: aks-cross-cloud-sa
  namespace: default
  annotations:
    azure.workload.identity/client-id: "YOUR_CLIENT_ID"
  labels:
    azure.workload.identity/use: "true"
---
apiVersion: v1
kind: Pod
metadata:
  name: aks-azure-test
  namespace: default
  labels:
    azure.workload.identity/use: "true"
spec:
  serviceAccountName: aks-cross-cloud-sa
  containers:
  - name: azure-test
    image: python:3.11-slim
    command: ['sh', '-c', 'pip install --no-cache-dir azure-identity azure-storage-blob && python /app/test_azure_from_aks.py']
    env:
    - name: AZURE_STORAGE_ACCOUNT
      value: "YOUR_STORAGE_ACCOUNT"
    volumeMounts:
    - name: app-code
      mountPath: /app
  volumes:
  - name: app-code
    configMap:
      name: azure-test-code-aks
---
apiVersion: v1
kind: ConfigMap
metadata:
  name: azure-test-code-aks
  namespace: default
data:
  test_azure_from_aks.py: |
    # Code below

Test Code (Python):

# test_azure_from_aks.py
from azure.identity import DefaultAzureCredential
from azure.storage.blob import BlobServiceClient
import os
import sys

def test_azure_access():
    """Test Azure Blob Storage access using native AKS Workload Identity"""
    try:
        # DefaultAzureCredential automatically detects workload identity
        credential = DefaultAzureCredential()

        storage_account = os.environ.get('AZURE_STORAGE_ACCOUNT')
        account_url = f"https://{storage_account}.blob.core.windows.net"

        blob_service_client = BlobServiceClient(
            account_url=account_url,
            credential=credential
        )

        # List containers (remove max_results parameter)
        containers = list(blob_service_client.list_containers())

        print("✅ Azure Authentication successful!")
        print(f"Found {len(containers)} containers:")
        for container in containers[:5]:  # Limit display to first 5
            print(f"  - {container.name}")

        return True
    except Exception as e:
        print(f"❌ Azure Authentication failed: {str(e)}")
        import traceback
        traceback.print_exc()
        return False

if __name__ == "__main__":
    success = test_azure_access()
    sys.exit(0 if success else 1)

Success logs:

If you see logs like below for the pods kubectl logs -f -n default aks-azure-test, it means the AKS to Azure Authentication worked.

✅ Azure Authentication successful!
Found 1 containers:
  - test-container

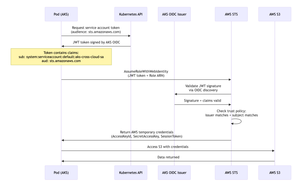
2.2 Authenticating to AWS from AKS

Cross-Cloud Authentication Flow:

Setup Steps:

# 1. Get AKS OIDC issuer
OIDC_ISSUER=$(az aks show 
  --resource-group my-aks-rg 
  --name my-aks-cluster 
  --query "oidcIssuerProfile.issuerUrl" -o tsv)

# Remove https:// prefix for IAM
OIDC_PROVIDER=$(echo $OIDC_ISSUER | sed -e "s/^https:////")

# 2. Create OIDC provider in AWS
export AWS_PROFILE=<set to aws profile where you want to create this oidc provider in aws>

# Extract just the hostname from OIDC_ISSUER
OIDC_HOST=$(echo $OIDC_ISSUER | sed 's|https://||' | sed 's|/.*||')

# Get the thumbprint
THUMBPRINT=$(echo | openssl s_client -servername $OIDC_HOST -connect $OIDC_HOST:443 -showcerts 2>/dev/null 
  | openssl x509 -fingerprint -sha1 -noout 
  | sed 's/SHA1 Fingerprint=//;s/://g')

# Create the OIDC provider
aws iam create-open-id-connect-provider 
  --url $OIDC_ISSUER 
  --client-id-list sts.amazonaws.com 
  --thumbprint-list $THUMBPRINT

# 3. Create trust policy
YOUR_AWS_ACCOUNT_ID=$(aws sts get-caller-identity | jq -r .Account)
cat > aks-aws-trust-policy.json <<EOF
{
  "Version": "2012-10-17",
  "Statement": [
    {
      "Effect": "Allow",
      "Principal": {
        "Federated": "arn:aws:iam::${YOUR_AWS_ACCOUNT_ID}:oidc-provider/${OIDC_PROVIDER}"
      },
      "Action": "sts:AssumeRoleWithWebIdentity",
      "Condition": {
        "StringEquals": {
          "${OIDC_PROVIDER}:sub": "system:serviceaccount:default:aks-cross-cloud-sa",
          "${OIDC_PROVIDER}:aud": "sts.amazonaws.com"
        }
      }
    }
  ]
}
EOF

# 4. Create IAM role
aws iam create-role 
  --role-name aks-to-aws-role 
  --assume-role-policy-document file://aks-aws-trust-policy.json

# 5. Attach permissions
aws iam attach-role-policy 
  --role-name aks-to-aws-role 
  --policy-arn arn:aws:iam::aws:policy/AmazonS3ReadOnlyAccess

Kubernetes Manifest:

Submit the manifest below to validate the Scenario 2.2, if authentication is working you will see success logs as shown below –

# scenario2-2-aks-to-aws.yaml
apiVersion: v1
kind: Pod
metadata:
  name: aks-aws-test
  namespace: default
spec:
  # aks-cross-cloud-sa SA is created scenario 2.1
  serviceAccountName: aks-cross-cloud-sa
  containers:
    - name: aws-test
      image: python:3.11-slim
      command: ['sh', '-c', 'pip install boto3 && python /app/test_aws_from_aks.py']
      env:
        - name: AWS_ROLE_ARN
          # replace YOUR_AWS_ACCOUNT_ID with aws account number where you create the IAM Role
          value: "arn:aws:iam::YOUR_AWS_ACCOUNT_ID:role/aks-to-aws-role"
        - name: AWS_WEB_IDENTITY_TOKEN_FILE
          value: /var/run/secrets/aws/tokens/aws-token
        - name: AWS_REGION
          value: us-east-1
      volumeMounts:
        - name: app-code
          mountPath: /app
        - name: aws-token
          mountPath: /var/run/secrets/aws/tokens
          readOnly: true
  volumes:
    - name: app-code
      configMap:
        name: aws-test-code-aks
    - name: aws-token
      projected:
        sources:
          - serviceAccountToken:
              path: aws-token
              expirationSeconds: 3600
              audience: sts.amazonaws.com
---
apiVersion: v1
kind: ConfigMap
metadata:
  name: aws-test-code-aks
  namespace: default
data:
  test_aws_from_aks.py: |
    # Code below

Important Note: We use sts.amazonaws.com as the audience for AWS authentication, which is the AWS best practice. This creates a dedicated token specifically for AWS, separate from the Azure token used in Scenario 2.1.

Test Code (Python):

# test_aws_from_aks.py
import boto3
import os
import sys

def test_aws_access():
    """Test AWS S3 access from AKS using Web Identity"""
    try:
        # boto3 automatically uses AWS_WEB_IDENTITY_TOKEN_FILE and AWS_ROLE_ARN
        s3_client = boto3.client('s3')

        # List buckets
        response = s3_client.list_buckets()

        print("✅ AWS Authentication successful!")
        print(f"Found {len(response['Buckets'])} S3 buckets:")
        for bucket in response['Buckets'][:5]:
            print(f"  - {bucket['Name']}")

        # Get caller identity
        sts_client = boto3.client('sts')
        identity = sts_client.get_caller_identity()
        print(f"n🔐 Authenticated as: {identity['Arn']}")

        return True
    except Exception as e:
        print(f"❌ AWS Authentication failed: {str(e)}")
        import traceback
        traceback.print_exc()
        return False

if __name__ == "__main__":
    success = test_aws_access()
    sys.exit(0 if success else 1)

Success logs:

If you see logs like below for the pods kubectl logs -f -n default aks-aws-test, it means the AKS to AWS Authentication worked.

✅ AWS Authentication successful!
Found <number of buckets> S3 buckets:
  - bucket-1
  - bucket-2
  - ...

🔐 Authenticated as: arn:aws:sts::YOUR_AWS_ACCOUNT_ID:assumed-role/aks-to-aws-role/botocore-session-<some random number>

2.3 Authenticating to GCP from AKS

Setup Steps:

# 1. Get AKS OIDC issuer
OIDC_ISSUER=$(az aks show 
  --resource-group my-aks-rg 
  --name my-aks-cluster 
  --query "oidcIssuerProfile.issuerUrl" -o tsv)

# 2. Set up GCP project
gcloud auth login
gcloud config set project YOUR_PROJECT_ID
PROJECT_ID=$(gcloud config get-value project)
PROJECT_NUMBER=$(gcloud projects describe $PROJECT_ID --format="value(projectNumber)")

# 3. Create Workload Identity Pool in GCP
gcloud iam workload-identity-pools create aks-pool 
  --location=global 
  --display-name="AKS Pool"

# 4. Create OIDC provider (CORRECT audience pattern)
gcloud iam workload-identity-pools providers create-oidc aks-provider 
  --location=global 
  --workload-identity-pool=aks-pool 
  --issuer-uri="${OIDC_ISSUER}" 
  --allowed-audiences="//iam.googleapis.com/projects/${PROJECT_NUMBER}/locations/global/workloadIdentityPools/aks-pool/providers/aks-provider" 
  --attribute-mapping="google.subject=assertion.sub,attribute.service_account=assertion.sub" 
  --attribute-condition="assertion.sub.startsWith('system:serviceaccount:default:aks-cross-cloud-sa')"

# 5. Create GCP Service Account
gcloud iam service-accounts create aks-gcp-sa 
  --display-name="AKS to GCP Service Account"

GSA_EMAIL="aks-gcp-sa@${PROJECT_ID}.iam.gserviceaccount.com"
echo "Service Account: ${GSA_EMAIL}"

# 6. Create bucket
gcloud storage buckets create gs://aks-cross-cloud 
  --project=${PROJECT_ID} 
  --location=us-central1 
  --uniform-bucket-level-access

# 7. Grant GCS permissions to service account
gcloud projects add-iam-policy-binding ${PROJECT_ID} 
  --member="serviceAccount:${GSA_EMAIL}" 
  --role="roles/storage.admin"

# 8. Grant bucket-specific permissions (optional, redundant with storage.admin)
gsutil iam ch serviceAccount:${GSA_EMAIL}:objectViewer gs://aks-cross-cloud

# 9. Allow workload identity to impersonate - METHOD 1 (using principalSet)
# Add the correct bindings with full subject path
gcloud iam service-accounts add-iam-policy-binding ${GSA_EMAIL} 
  --role=roles/iam.workloadIdentityUser 
  --member="principalSet://iam.googleapis.com/projects/${PROJECT_NUMBER}/locations/global/workloadIdentityPools/aks-pool/attribute.service_account/system:serviceaccount:default:aks-cross-cloud-sa"

gcloud iam service-accounts add-iam-policy-binding ${GSA_EMAIL} 
  --role=roles/iam.serviceAccountTokenCreator 
  --member="principalSet://iam.googleapis.com/projects/${PROJECT_NUMBER}/locations/global/workloadIdentityPools/aks-pool/attribute.service_account/system:serviceaccount:default:aks-cross-cloud-sa"

Kubernetes Manifest:

Submit the manifest below to validate the Scenario 2.3, if authentication is working you will see success logs as shown below –

# scenario2-3-aks-to-gcp.yaml
apiVersion: v1
kind: Pod
metadata:
  name: aks-gcp-test
  namespace: default
spec:
  serviceAccountName: aks-cross-cloud-sa
  containers:
  - name: gcp-test
    image: python:3.11-slim
    command:
      - sh
      - -c
      - |
        pip install --no-cache-dir google-auth google-cloud-storage && 
        python /app/test_gcp_from_aks.py
    env:
      - name: GOOGLE_APPLICATION_CREDENTIALS
        value: /var/run/secrets/workload-identity/config.json
      - name: GCP_PROJECT_ID
        value: "YOUR_PROJECT_ID"  # Replace with actual project ID
    volumeMounts:
      - name: workload-identity-config
        mountPath: /var/run/secrets/workload-identity
      - name: app-code
        mountPath: /app
      - name: azure-identity-token
        mountPath: /var/run/secrets/azure/tokens
        readOnly: true
  volumes:
    - name: workload-identity-config
      configMap:
        name: gcp-workload-identity-config-aks
    - name: app-code
      configMap:
        name: gcp-test-code-aks
    - name: azure-identity-token
      projected:
        sources:
          - serviceAccountToken:
              path: azure-identity-token
              expirationSeconds: 3600
              audience: "//iam.googleapis.com/projects/YOUR_PROJECT_NUMBER/locations/global/workloadIdentityPools/aks-pool/providers/aks-provider"
---
apiVersion: v1
kind: ConfigMap
metadata:
  name: gcp-workload-identity-config-aks
  namespace: default
data:
  config.json: |
    {
      "type": "external_account",
      "audience": "//iam.googleapis.com/projects/YOUR_PROJECT_NUMBER/locations/global/workloadIdentityPools/aks-pool/providers/aks-provider",
      "subject_token_type": "urn:ietf:params:oauth:token-type:jwt",
      "token_url": "https://sts.googleapis.com/v1/token",
      "service_account_impersonation_url": "https://iamcredentials.googleapis.com/v1/projects/-/serviceAccounts/aks-gcp-sa@YOUR_PROJECT_ID.iam.gserviceaccount.com:generateAccessToken",
      "credential_source": {
        "file": "/var/run/secrets/azure/tokens/azure-identity-token"
      }
    }
---
apiVersion: v1
kind: ConfigMap
metadata:
  name: gcp-test-code-aks
  namespace: default
data:
  test_gcp_from_aks.py: |
    # Code below

Test Code (Python):

# test_gcp_from_aks.py
import os
from google.auth import default
from google.cloud import storage
import sys

def test_gcp_access():
    try:
        credentials, project = default()

        storage_client = storage.Client(
            credentials=credentials,
            project=os.environ.get('GCP_PROJECT_ID')
        )

        buckets = list(storage_client.list_buckets(max_results=5))

        print("GCP Authentication successful!")
        print(f"Found {len(buckets)} GCS buckets:")
        for bucket in buckets:
            print(f"  - {bucket.name}")

        print(f"nAuthenticated with project: {project}")
        return True

    except Exception as e:
        print(f"GCP Authentication failed: {str(e)}")
        import traceback
        traceback.print_exc()
        return False

if __name__ == "__main__":
    success = test_gcp_access()
    sys.exit(0 if success else 1)

Success logs:

If you see logs like below for the pods kubectl logs -f -n default aks-gcp-test, it means the AKS to GCP Authentication worked.

GCP Authentication successful!
Found <number of buckets> GCS buckets:
  - bucket-1
  - bucket-2
  - aks-cross-cloud
  - ...

Authenticated with project: None

Scenario 2 Cleanup

After testing Scenario 2 (AKS cross-cloud authentication), clean up the resources:

# ============================================
# Azure Resources Cleanup
# ============================================

RESOURCE_GROUP="my-aks-rg"
IDENTITY_NAME="aks-cross-cloud-identity"

# Get managed identity client ID
CLIENT_ID=$(az identity show 
  --name $IDENTITY_NAME 
  --resource-group $RESOURCE_GROUP 
  --query clientId -o tsv)

# Delete role assignments
SUBSCRIPTION_ID=$(az account show --query id -o tsv)
az role assignment delete 
  --assignee $CLIENT_ID 
  --scope "/subscriptions/$SUBSCRIPTION_ID"

# Delete federated credential
az identity federated-credential delete 
  --name aks-federated-credential 
  --identity-name $IDENTITY_NAME 
  --resource-group $RESOURCE_GROUP

# Delete managed identity
az identity delete 
  --name $IDENTITY_NAME 
  --resource-group $RESOURCE_GROUP

# Delete storage account
az storage account delete 
  --name akscrosscloud 
  --resource-group $RESOURCE_GROUP 
  --yes

# ============================================
# AWS Resources Cleanup
# ============================================

# Get OIDC provider ARN
OIDC_ISSUER=$(az aks show 
  --resource-group $RESOURCE_GROUP 
  --name my-aks-cluster 
  --query "oidcIssuerProfile.issuerUrl" -o tsv)
OIDC_PROVIDER=$(echo $OIDC_ISSUER | sed -e "s/^https:////")

# Delete IAM role policy attachments
aws iam detach-role-policy 
  --role-name aks-to-aws-role 
  --policy-arn arn:aws:iam::aws:policy/AmazonS3ReadOnlyAccess

# Delete IAM role
aws iam delete-role --role-name aks-to-aws-role

# Delete OIDC provider
ACCOUNT_ID=$(aws sts get-caller-identity --query Account --output text)
aws iam delete-open-id-connect-provider 
  --open-id-connect-provider-arn "arn:aws:iam::${ACCOUNT_ID}:oidc-provider/${OIDC_PROVIDER}"

# ============================================
# GCP Resources Cleanup
# ============================================

PROJECT_ID=$(gcloud config get-value project)
PROJECT_NUMBER=$(gcloud projects describe $PROJECT_ID --format="value(projectNumber)")
GSA_EMAIL="aks-gcp-sa@${PROJECT_ID}.iam.gserviceaccount.com"

# Remove IAM policy binding
gcloud iam service-accounts remove-iam-policy-binding ${GSA_EMAIL} 
  --role=roles/iam.workloadIdentityUser 
  --member="principalSet://iam.googleapis.com/projects/${PROJECT_NUMBER}/locations/global/workloadIdentityPools/aks-pool/attribute.service_account/system:serviceaccount:default:aks-cross-cloud-sa"

gcloud iam service-accounts remove-iam-policy-binding ${GSA_EMAIL} 
  --role=roles/iam.serviceAccountTokenCreator 
  --member="principalSet://iam.googleapis.com/projects/${PROJECT_NUMBER}/locations/global/workloadIdentityPools/aks-pool/attribute.service_account/system:serviceaccount:default:aks-cross-cloud-sa"

# Remove GCS bucket permissions (if you granted any)
gsutil iam ch -d serviceAccount:${GSA_EMAIL}:objectViewer gs://aks-cross-cloud

gcloud projects remove-iam-policy-binding ${PROJECT_ID} 
  --member="serviceAccount:${GSA_EMAIL}" 
  --role="roles/storage.admin"

# Delete GCP service account
gcloud iam service-accounts delete ${GSA_EMAIL} --quiet

# Delete workload identity provider
gcloud iam workload-identity-pools providers delete aks-provider 
  --location=global 
  --workload-identity-pool=aks-pool 
  --quiet

# Delete workload identity pool
gcloud iam workload-identity-pools delete aks-pool 
  --location=global 
  --quiet

# Delete gcp bucket
gcloud storage buckets delete gs://aks-cross-cloud --quiet

# ============================================
# Kubernetes Resources Cleanup
# ============================================

# Delete test pods
kubectl delete pod aks-azure-test --force --ignore-not-found
kubectl delete pod aks-aws-test --force --ignore-not-found
kubectl delete pod aks-gcp-test --force --ignore-not-found

# Delete ConfigMaps
kubectl delete configmap azure-test-code-aks --ignore-not-found
kubectl delete configmap aws-test-code-aks --ignore-not-found
kubectl delete configmap gcp-workload-identity-config-aks --ignore-not-found
kubectl delete configmap gcp-test-code-aks --ignore-not-found

# Delete service account
kubectl delete serviceaccount aks-cross-cloud-sa --ignore-not-found

Scenario 3: Pods Running in GKE

Note: After completing this scenario, make sure to clean up the resources using the cleanup steps at the end of this section.

Architecture Overview

3.1 Authenticating to GCP (Native Workload Identity)

Important: In GKE native Workload Identity, Google handles token exchange automatically. No projected token or external_account JSON is required—this is a key difference from EKS/AKS cross-cloud scenarios.Setup Steps:

# 1. Enable Workload Identity on GKE cluster (if not already enabled), in our case we did so we can skip this
PROJECT_ID=$(gcloud config get-value project)
#gcloud container clusters update my-gke-cluster 
#  --region=us-central1 
#  --workload-pool=${PROJECT_ID}.svc.id.goog

# 2. Create GCP Service Account
gcloud iam service-accounts create gke-cross-cloud-sa 
  --display-name="GKE Cross Cloud Service Account"

GSA_EMAIL="gke-cross-cloud-sa@${PROJECT_ID}.iam.gserviceaccount.com"

# 3. Create GCS bucket
gcloud storage buckets create gs://gke-cross-cloud 
  --project=${PROJECT_ID} 
  --location=us-central1 
  --uniform-bucket-level-access

# 4. Grant GCS permissions to service account
gcloud projects add-iam-policy-binding ${PROJECT_ID} 
  --member="serviceAccount:${GSA_EMAIL}" 
  --role="roles/storage.admin"

gsutil iam ch serviceAccount:${GSA_EMAIL}:objectViewer gs://gke-cross-cloud

# 5. Bind Kubernetes SA to GCP SA
gcloud iam service-accounts add-iam-policy-binding ${GSA_EMAIL} 
  --role roles/iam.workloadIdentityUser 
  --member "serviceAccount:${PROJECT_ID}.svc.id.goog[default/gke-cross-cloud-sa]"

Kubernetes Manifest:

Submit the manifest below to validate the Scenario 3.1, if authentication is working you will see success logs as shown below –

# scenario3-1-gke-to-gcp.yaml
apiVersion: v1
kind: ServiceAccount
metadata:
  name: gke-cross-cloud-sa
  namespace: default
  annotations:
    iam.gke.io/gcp-service-account: gke-cross-cloud-sa@YOUR_PROJECT_ID.iam.gserviceaccount.com
---
apiVersion: v1
kind: Pod
metadata:
  name: gke-gcp-test
  namespace: default
spec:
  serviceAccountName: gke-cross-cloud-sa
  restartPolicy: Never
  containers:
  - name: gcp-test
    image: python:3.11-slim
    command:
      - sh
      - -c
      - |
        pip install --no-cache-dir google-auth google-cloud-storage && 
        python /app/test_gcp_from_gke.py
    env:
    - name: GCP_PROJECT_ID
      # Replace with your actual project ID
      value: "YOUR_PROJECT_ID"
    volumeMounts:
    - name: app-code
      mountPath: /app
  volumes:
  - name: app-code
    configMap:
      name: gcp-test-code-gke
---
apiVersion: v1
kind: ConfigMap
metadata:
  name: gcp-test-code-gke
  namespace: default
data:
  test_gcp_from_gke.py: |
    # Code will be provided below

Test Code (Python):

# test_gcp_from_gke.py
from google.cloud import storage
from google.auth import default
import os
import sys

def test_gcp_access():
    """Test GCP GCS access using native GKE Workload Identity"""
    try:
        # Automatically uses workload identity
        credentials, project = default()

        storage_client = storage.Client(
            credentials=credentials,
            project=os.environ.get('GCP_PROJECT_ID')
        )

        # List buckets
        buckets = list(storage_client.list_buckets(max_results=5))

        print("✅ GCP Authentication successful!")
        print(f"Found {len(buckets)} GCS buckets:")
        for bucket in buckets:
            print(f"  - {bucket.name}")

        print(f"n🔐 Authenticated with project: {project}")

        return True
    except Exception as e:
        print(f"❌ GCP Authentication failed: {str(e)}")
        import traceback
        traceback.print_exc()
        return False

if __name__ == "__main__":
    success = test_gcp_access()
    sys.exit(0 if success else 1)

Success Logs:

If you see logs like below for the pod kubectl logs -f -n default gke-gcp-test, it means the GKE to GCP Authentication worked.

✅ GCP Authentication successful!
Found <number> GCS buckets:
  - bucket-1
  - bucket-2
  - gke-cross-cloud
  - ...

🔐 Authenticated with project: YOUR_PROJECT_ID

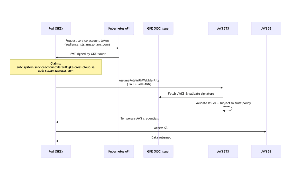
3.2 Authenticating to AWS from GKE

Cross-Cloud Authentication Flow:

Setup Steps:

# 1. Get GKE OIDC provider URL
PROJECT_ID=$(gcloud config get-value project)
CLUSTER_LOCATION="us-central1"  # Change to your cluster location (region or zone)

# Get the full OIDC issuer URL
OIDC_ISSUER=$(curl -s https://container.googleapis.com/v1/projects/YOUR_PROJECT_ID/locations/us-central1/clusters/my-gke-cluster/.well-known/openid-configuration | jq -r .issuer)

echo "OIDC Issuer: ${OIDC_ISSUER}"

# 2. Create OIDC provider in AWS
export AWS_PROFILE=<set to aws profile where you want to create this>

OIDC_PROVIDER=$(echo $OIDC_ISSUER | sed -e "s/^https:////")

# Extract hostname for thumbprint
OIDC_HOST=$(echo $OIDC_ISSUER | sed 's|https://||' | sed 's|/.*||')

# Get the thumbprint
THUMBPRINT=$(echo | openssl s_client -servername ${OIDC_HOST} -connect ${OIDC_HOST}:443 -showcerts 2>/dev/null 
  | openssl x509 -fingerprint -sha1 -noout 
  | sed 's/SHA1 Fingerprint=//;s/://g')

echo "Thumbprint: ${THUMBPRINT}"

# Create the OIDC provider in AWS
aws iam create-open-id-connect-provider 
  --url $OIDC_ISSUER 
  --client-id-list sts.amazonaws.com 
  --thumbprint-list $THUMBPRINT

# 3. Create trust policy
YOUR_AWS_ACCOUNT_ID=$(aws sts get-caller-identity | jq -r .Account)
cat > gke-aws-trust-policy.json <<EOF
{
  "Version": "2012-10-17",
  "Statement": [
    {
      "Effect": "Allow",
      "Principal": {
        "Federated": "arn:aws:iam::${YOUR_AWS_ACCOUNT_ID}:oidc-provider/${OIDC_PROVIDER}"
      },
      "Action": "sts:AssumeRoleWithWebIdentity",
      "Condition": {
        "StringEquals": {
          "${OIDC_PROVIDER}:sub": "system:serviceaccount:default:gke-cross-cloud-sa",
          "${OIDC_PROVIDER}:aud": "sts.amazonaws.com"
        }
      }
    }
  ]
}
EOF

# 4. Create IAM role
aws iam create-role 
  --role-name gke-to-aws-role 
  --assume-role-policy-document file://gke-aws-trust-policy.json

# 5. Attach permissions
aws iam attach-role-policy 
  --role-name gke-to-aws-role 
  --policy-arn arn:aws:iam::aws:policy/AmazonS3ReadOnlyAccess

Kubernetes Manifest:

Submit the manifest below to validate the Scenario 3.2, if authentication is working you will see success logs as shown below –

# scenario3-2-gke-to-aws.yaml
apiVersion: v1
kind: Pod
metadata:
  name: gke-aws-test
  namespace: default
spec:
  # gke-cross-cloud-sa SA is created in Scenario 3.1 above
  serviceAccountName: gke-cross-cloud-sa
  restartPolicy: Never
  containers:
  - name: aws-test
    image: python:3.11-slim
    command:
      - sh
      - -c
      - |
        pip install --no-cache-dir boto3 && 
        python /app/test_aws_from_gke.py
    env:
    - name: AWS_ROLE_ARN
      # Replace ACCOUNT_ID with your AWS account ID
      value: "arn:aws:iam::YOUR_AWS_ACCOUNT_ID:role/gke-to-aws-role"
    - name: AWS_WEB_IDENTITY_TOKEN_FILE
      value: /var/run/secrets/tokens/token
    - name: AWS_REGION
      value: us-east-1
    volumeMounts:
    - name: app-code
      mountPath: /app
    - name: aws-token
      mountPath: /var/run/secrets/tokens
      readOnly: true
  volumes:
  - name: app-code
    configMap:
      name: aws-test-code-gke
  - name: aws-token
    projected:
      sources:
        - serviceAccountToken:
            path: token
            expirationSeconds: 3600
            audience: "sts.amazonaws.com"  # must match your AWS OIDC provider audience

---
apiVersion: v1
kind: ConfigMap
metadata:
  name: aws-test-code-gke
  namespace: default
data:
  test_aws_from_gke.py: |
    # Code will be provided below

Test Code (Python):

# test_aws_from_gke.py
import boto3
import sys

def test_aws_access():
    """Test AWS S3 access from GKE using OIDC federation"""
    try:
        # SDK automatically uses OIDC credentials from environment variables
        s3_client = boto3.client('s3')

        # List buckets to verify access
        response = s3_client.list_buckets()

        print("✅ AWS Authentication successful!")
        print(f"Found {len(response['Buckets'])} S3 buckets:")
        for bucket in response['Buckets'][:5]:
            print(f"  - {bucket['Name']}")

        # Get caller identity
        sts_client = boto3.client('sts')
        identity = sts_client.get_caller_identity()
        print(f"n🔐 Authenticated as: {identity['Arn']}")

        return True
    except Exception as e:
        print(f"❌ AWS Authentication failed: {str(e)}")
        import traceback
        traceback.print_exc()
        return False

if __name__ == "__main__":
    success = test_aws_access()
    sys.exit(0 if success else 1)

Success Logs:

If you see logs like below for the pod kubectl logs -f -n default gke-aws-test, it means the GKE to AWS Authentication worked.

✅ AWS Authentication successful!
Found <number of buckets> S3 buckets:
  - bucket-1
  - bucket-2
  - ...

🔐 Authenticated as: arn:aws:sts::YOUR_AWS_ACCOUNT_ID:assumed-role/gke-to-aws-role/botocore-session-<some random number>

3.3 Authenticating to Azure from GKE

Setup Steps:

# Make sure you have done `az login` and set the subscription before proceeding

# 1. Get GKE OIDC issuer
PROJECT_ID=$(gcloud config get-value project)
CLUSTER_LOCATION="us-central1"  # Change to your cluster location

OIDC_ISSUER=$(curl -s https://container.googleapis.com/v1/projects/YOUR_PROJECT_ID/locations/us-central1/clusters/my-gke-cluster/.well-known/openid-configuration | jq -r .issuer)

echo "OIDC Issuer: ${OIDC_ISSUER}"

# 2. Create Azure AD application
az ad app create --display-name gke-to-azure-app

APP_ID=$(az ad app list 
  --display-name gke-to-azure-app 
  --query "[0].appId" -o tsv)

echo "App ID: ${APP_ID}"

# 3. Create service principal
az ad sp create --id $APP_ID

# 4. Create federated credential
cat > gke-federated-credential.json <<EOF
{
  "name": "gke-federated-identity",
  "issuer": "${OIDC_ISSUER}",
  "subject": "system:serviceaccount:default:gke-cross-cloud-sa",
  "audiences": [
    "api://AzureADTokenExchange"
  ]
}
EOF

az ad app federated-credential create 
  --id $APP_ID 
  --parameters gke-federated-credential.json

# 5. Assign Azure permissions
SUBSCRIPTION_ID=$(az account show --query id -o tsv)

az role assignment create 
  --assignee $APP_ID 
  --role "Storage Blob Data Reader" 
  --scope "/subscriptions/$SUBSCRIPTION_ID"

# 6. Create resource group (if not exists)
az group create 
  --name gke-cross-cloud 
  --location eastus 
  --subscription $SUBSCRIPTION_ID

# 7. Create storage account
az storage account create 
  --name gkecrosscloud 
  --resource-group gke-cross-cloud 
  --location eastus 
  --sku Standard_LRS 
  --kind StorageV2 
  --subscription $SUBSCRIPTION_ID

# 8. Create blob container
az storage container create 
  --name test-container 
  --account-name gkecrosscloud 
  --subscription $SUBSCRIPTION_ID 
  --auth-mode login

# you will need TENANT_ID below
TENANT_ID=$(az account show --query tenantId -o tsv)

Kubernetes Manifest:

Submit the manifest below to validate the Scenario 3.3, if authentication is working you will see success logs as shown below –

# scenario3-3-gke-to-azure.yaml
apiVersion: v1
kind: Pod
metadata:
  name: gke-azure-test
  namespace: default
spec:
  # gke-cross-cloud-sa SA is created in Scenario 3.1 above
  serviceAccountName: gke-cross-cloud-sa
  restartPolicy: Never
  containers:
  - name: azure-test
    image: python:3.11-slim
    command:
      - sh
      - -c
      - |
        pip install --no-cache-dir azure-identity azure-storage-blob && 
        python /app/test_azure_from_gke.py
    env:
    - name: AZURE_CLIENT_ID
      # Replace with your actual App ID
      value: "YOUR_APP_ID"
    - name: AZURE_TENANT_ID
      # Replace with your actual Tenant ID (get via: az account show --query tenantId -o tsv)
      value: "YOUR_TENANT_ID"
    - name: AZURE_FEDERATED_TOKEN_FILE
      value: /var/run/secrets/azure/tokens/azure-identity-token
    - name: AZURE_STORAGE_ACCOUNT
      # Replace with your actual storage account name
      value: "gkecrosscloud"
    volumeMounts:
    - name: app-code
      mountPath: /app
    - name: azure-token
      mountPath: /var/run/secrets/azure/tokens
      readOnly: true
  volumes:
  - name: app-code
    configMap:
      name: azure-test-code-gke
  - name: azure-token
    projected:
      sources:
      - serviceAccountToken:
          path: azure-identity-token
          expirationSeconds: 3600
          audience: api://AzureADTokenExchange
---
apiVersion: v1
kind: ConfigMap
metadata:
  name: azure-test-code-gke
  namespace: default
data:
  test_azure_from_gke.py: |
    # Code will be provided below

Test Code (Python):

# test_azure_from_gke.py
from azure.identity import DefaultAzureCredential
from azure.storage.blob import BlobServiceClient
import os
import sys

def test_azure_access():
    """Test Azure Blob Storage access from GKE using federated credentials"""
    try:
        # DefaultAzureCredential automatically detects federated identity
        credential = DefaultAzureCredential()

        storage_account = os.environ.get('AZURE_STORAGE_ACCOUNT')
        account_url = f"https://{storage_account}.blob.core.windows.net"

        blob_service_client = BlobServiceClient(
            account_url=account_url,
            credential=credential
        )

        # List containers
        containers = list(blob_service_client.list_containers())

        print("✅ Azure Authentication successful!")
        print(f"Found {len(containers)} containers:")
        for container in containers[:5]:
            print(f"  - {container.name}")

        return True
    except Exception as e:
        print(f"❌ Azure Authentication failed: {str(e)}")
        import traceback
        traceback.print_exc()
        return False

if __name__ == "__main__":
    success = test_azure_access()
    sys.exit(0 if success else 1)

Success Logs:

If you see logs like below for the pod kubectl logs -f -n default gke-azure-test, it means the GKE to Azure Authentication worked.

✅ Azure Authentication successful!
Found 1 containers:
  - test-container

Scenario 3 Cleanup

After testing Scenario 3 (GKE cross-cloud authentication), clean up the resources:

# ============================================
# GCP Resources Cleanup
# ============================================

PROJECT_ID=$(gcloud config get-value project)
GSA_EMAIL="gke-cross-cloud-sa@${PROJECT_ID}.iam.gserviceaccount.com"

# Remove IAM policy binding
gcloud iam service-accounts remove-iam-policy-binding ${GSA_EMAIL} 
  --role=roles/iam.workloadIdentityUser 
  --member="serviceAccount:${PROJECT_ID}.svc.id.goog[default/gke-cross-cloud-sa]" 
  --quiet

# Delete GCS bucket
gcloud storage rm -r gs://gke-cross-cloud

# Remove project-level permissions
gcloud projects remove-iam-policy-binding ${PROJECT_ID} 
  --member="serviceAccount:${GSA_EMAIL}" 
  --role="roles/storage.admin"

# Delete GCP service account
gcloud iam service-accounts delete ${GSA_EMAIL} --quiet

# ============================================
# AWS Resources Cleanup
# ============================================

# Get OIDC provider info
PROJECT_ID=$(gcloud config get-value project)
CLUSTER_LOCATION="us-central1"  # Update to your cluster location

OIDC_ISSUER=$(curl -s https://container.googleapis.com/v1/projects/YOUR_PROJECT_ID/locations/us-central1/clusters/my-gke-cluster/.well-known/openid-configuration | jq -r .issuer)
OIDC_PROVIDER=$(echo $OIDC_ISSUER | sed -e "s/^https:////")

# Delete IAM role policy attachments
aws iam detach-role-policy 
  --role-name gke-to-aws-role 
  --policy-arn arn:aws:iam::aws:policy/AmazonS3ReadOnlyAccess

# Delete IAM role
aws iam delete-role --role-name gke-to-aws-role

# Delete OIDC provider
ACCOUNT_ID=$(aws sts get-caller-identity --query Account --output text)
aws iam delete-open-id-connect-provider 
  --open-id-connect-provider-arn "arn:aws:iam::${ACCOUNT_ID}:oidc-provider/${OIDC_PROVIDER}"

# ============================================
# Azure Resources Cleanup
# ============================================

# Get App ID
APP_ID=$(az ad app list 
  --display-name gke-to-azure-app 
  --query "[0].appId" -o tsv)

# Delete role assignments
SUBSCRIPTION_ID=$(az account show --query id -o tsv)
az role assignment delete 
  --assignee $APP_ID 
  --scope "/subscriptions/$SUBSCRIPTION_ID"

# Delete federated credentials
az ad app federated-credential delete 
  --id $APP_ID 
  --federated-credential-id gke-federated-identity

# Delete service principal
az ad sp delete --id $APP_ID

# Delete app registration
az ad app delete --id $APP_ID

# Delete resource group
az group delete --name gke-cross-cloud --subscription $SUBSCRIPTION_ID --yes --no-wait

# ============================================
# Kubernetes Resources Cleanup
# ============================================

# Delete test pods
kubectl delete pod gke-gcp-test --force --ignore-not-found
kubectl delete pod gke-aws-test --force --ignore-not-found
kubectl delete pod gke-azure-test --force --ignore-not-found

# Delete ConfigMaps
kubectl delete configmap gcp-test-code-gke --ignore-not-found
kubectl delete configmap aws-test-code-gke --ignore-not-found
kubectl delete configmap azure-test-code-gke --ignore-not-found

# Delete service account
kubectl delete serviceaccount gke-cross-cloud-sa --ignore-not-found

Security Best Practices

1. Principle of Least Privilege

  • Grant only the minimum permissions required
  • Use resource-specific policies instead of broad access
  • Regularly audit and review permissions

Example:

# ❌ BAD: Subscription-wide access
az role assignment create 
  --assignee $APP_ID 
  --role "Storage Blob Data Reader" 
  --scope "/subscriptions/$SUBSCRIPTION_ID"

# ✅ GOOD: Resource-specific access
az role assignment create 
  --assignee $APP_ID 
  --role "Storage Blob Data Reader" 
  --scope $STORAGE_ACCOUNT_ID

2. Namespace Isolation

  • Use different service accounts per namespace
  • Implement namespace-level RBAC
  • Separate production and development workloads

3. Token Lifetime Management

  • Use short-lived tokens (default is usually 1 hour)
  • Enable automatic token rotation
  • Monitor token usage and expiration

4. Audit Logging

  • Enable cloud provider audit logs
  • Monitor authentication attempts
  • Set up alerts for suspicious activity
# Example: Add labels for better tracking
apiVersion: v1
kind: ServiceAccount
metadata:
  name: cross-cloud-sa
  namespace: production
  labels:
    app: my-app
    environment: production
    team: platform
  annotations:
    purpose: "Cross-cloud authentication for data pipeline"

5. Network Security

  • Use private endpoints where possible
  • Implement egress filtering
  • Use VPC/VNet peering for enhanced security

6. Credential Scanning

  • Never commit workload identity configs to git
  • Use tools like git-secrets, gitleaks
  • Implement pre-commit hooks

Production Hardening

For production deployments, implement these additional security measures:

1. Strict Audience Claims

# ❌ Avoid wildcards or non-standard audiences
"${OIDC_PROVIDER}:aud": "*"

# ❌ Avoid using Azure audience for AWS (works but not best practice)
"${OIDC_PROVIDER}:aud": "api://AzureADTokenExchange"  # For AWS targets

# ✅ Use cloud-specific audience matching
# For AWS:
"${OIDC_PROVIDER}:aud": "sts.amazonaws.com"

# For Azure:
"audiences": ["api://AzureADTokenExchange"]

# For GCP:
--allowed-audiences="//iam.googleapis.com/projects/PROJECT_NUMBER/locations/global/workloadIdentityPools/POOL/providers/PROVIDER"

2. Exact Subject Matching

# ❌ Avoid broad patterns in production
--attribute-condition="assertion.sub.startsWith('system:serviceaccount:')"

# ✅ Use exact namespace and service account
--attribute-condition="assertion.sub=='system:serviceaccount:production:app-sa'"

3. Dedicated Identity Pools per Cluster

  • Create separate Workload Identity Pools for each cluster
  • Avoid sharing pools across environments
  • Simplifies rotation and isolation

4. Resource-Scoped IAM

# ❌ Avoid project/subscription-wide roles
gcloud projects add-iam-policy-binding $PROJECT_ID 
  --member="serviceAccount:sa@project.iam.gserviceaccount.com" 
  --role="roles/storage.admin"

# ✅ Use bucket-level or resource-level IAM
gsutil iam ch serviceAccount:sa@project.iam.gserviceaccount.com:objectViewer 
  gs://specific-bucket

5. OIDC Provider Rotation

  • Rotate cluster OIDC providers when cluster is recreated
  • Update federated credentials accordingly
  • Maintain backward compatibility during transition

6. Comprehensive Audit Logging

# AWS: Enable CloudTrail
aws cloudtrail create-trail --name cross-cloud-audit

# Azure: Enable Azure Monitor
az monitor diagnostic-settings create

# GCP: Audit logs are enabled by default
gcloud logging read "protoPayload.serviceName=sts.googleapis.com"

7. Avoid Common Anti-Patterns

  • ❌ Don’t use roles/storage.admin when read access suffices
  • ❌ Don’t use startsWith() conditions in production
  • ❌ Don’t share service accounts across namespaces
  • ❌ Don’t use overly permissive audience claims

Performance Considerations

Token Caching

Cloud SDKs automatically cache tokens, but you can optimize:

# Reuse clients instead of creating new ones
# Bad - creates new client each time
def bad_example():
    for i in range(100):
        s3 = boto3.client('s3')
        s3.list_buckets()

# Good - reuse client
def good_example():
    s3 = boto3.client('s3')
    for i in range(100):
        s3.list_buckets()

Connection Pooling

Use connection pooling for better performance:

import boto3
from botocore.config import Config

config = Config(
    max_pool_connections=50,
    retries={'max_attempts': 3}
)

s3 = boto3.client('s3', config=config)

Comparison Matrix

| Feature | EKS (IRSA) | AKS (Workload Identity) | GKE (Workload Identity) |
|—-|—-|—-|—-|
| Setup Complexity | Medium | Low | Low |
| Native Integration | AWS | Azure | GCP |
| Cross-cloud Support | Via OIDC | Via Federated Credentials | Via WIF Pools |
| Token Injection | Automatic | Automatic (webhook) | Automatic |
| Token Lifetime | 1 hour (configurable) | 24 hours (default) | 1 hour (default) |
| Audience Customization | ✅ Yes | ✅ Yes | ✅ Yes |
| Pod Identity Webhook | Not required | Required | Not required |
| Annotation Required | Role ARN | Client ID | GSA Email |
| Native to K8s | Yes | Yes | Yes (GKE only) |
| Requires External JSON | No (AWS), Yes (cross-cloud) | No (Azure), Yes (cross-cloud) | No (GCP), Yes (cross-cloud) |
| STS Call Required | Yes | Yes | Yes |
| Most Complex Setup | Medium | Medium | High (for cross-cloud) |

Cloud-Specific Characteristics

| Characteristic | AWS | Azure | GCP |
|—-|—-|—-|—-|
| Validation Method | AssumeRoleWithWebIdentity | Federated credential match | Workload Identity Pool exchange |
| Token Exchange | Direct STS call | Entra ID token exchange | Multi-step (STS → SA impersonation) |
| Best Practice Audience | sts.amazonaws.com | api://AzureADTokenExchange | WIF Pool-specific |
| Audience Flexibility | Strict (validates aud claim) | Strict (must match federated credential) | Flexible (configured in pool provider) |
| Thumbprint Required | Yes (root CA) | No | No |


Migration Guide

From Static Credentials to Workload Identity

Step 1: Audit current credential usage

# Find all secrets with credentials
kubectl get secrets --all-namespaces -o json | 
  jq -r '.items[] | select(.type=="Opaque") | .metadata.name'

Step 2: Set up workload identity (follow scenarios above)

Step 3: Deploy test pod with workload identity

Step 4: Validate access before removing static credentials

Step 5: Update application code to remove explicit credential loading

Step 6: Remove credential secrets

kubectl delete secret <credential-secret-name>

Step 7: Monitor and verify in production


Conclusion

Cross-cloud authentication using workload identity provides a secure, scalable, and maintainable approach to multi-cloud Kubernetes deployments. By leveraging OIDC federation, you eliminate the risks associated with static credentials while gaining fine-grained access control and better auditability.

Key Takeaways:

  1. Always prefer workload identity over static credentials
  2. Use native integrations when available (IRSA for EKS, Workload Identity for AKS/GKE)
  3. Follow the principle of least privilege in IAM policies with resource-specific scopes
  4. Implement strict claim matching in production (exact sub and aud matching)
  5. Test thoroughly before production deployment
  6. Monitor and audit authentication patterns regularly with cloud-native logging
  7. Keep SDKs updated for the latest security patches
  8. Use dedicated identity pools per cluster in production
  9. Rotate OIDC providers when clusters are recreated

Additional Resources:


Final Cleanup

If you’re completely done with all scenarios and want to delete the Kubernetes clusters, refer to the Cluster Cleanup section in the prerequisites.


This guide was created to help platform engineers implement secure, passwordless authentication across multiple cloud providers in Kubernetes environments.

NotebookLM Book is here.

Leave a Comment

This site uses Akismet to reduce spam. Learn how your comment data is processed.